🔍 Playing to Win
Beyond Effort: Finding your point of greatest leverage and going all in
Sometimes, we don't even know what game we're playing.
We work, turn the crank, and hope for the best.
In today's ultra-competitive and challenging marketplace, effort isn't enough. Even teams with exceptional talent and endless determination can find themselves heading towards failure.
Even if we give maximum effort, how do we know we're moving in the right direction?
Whether you realize it or not, you are playing a game. The work you do and the strategy you knowingly or unknowingly follow will dictate your odds of success. The question isn't whether you're in a game—it's whether you understand the game you're playing.
What game are you playing? And, more importantly, are you playing to win?
The All-In Mindset
My philosophy is that if you play, you play to win. You don’t play by half measure.
-Elon Musk
Whatever your personal opinions about Elon Musk, his track record as an entrepreneur speaks for itself. His approach to problem-solving offers valuable insights for game development teams seeking to maximize their potential for success.
Playing to win means doing two critical things:
Understanding what it takes to win
Committing fully to that understanding
Consider how Musk approached the 2024 U.S. Presidential election. After analyzing the electoral landscape, he identified Pennsylvania as the "linchpin" state that would likely determine the outcome. Once this single point of greatest leverage was identified, he didn't hesitate—he relocated to Pennsylvania, established a campaign war room, invested over $100 million, and remained until he helped secure the state.
This laser focus on the highest-leverage opportunity demonstrates a key principle: when you identify what matters most, go all in.
What is the biggest lever in your project today?
X + X.ai
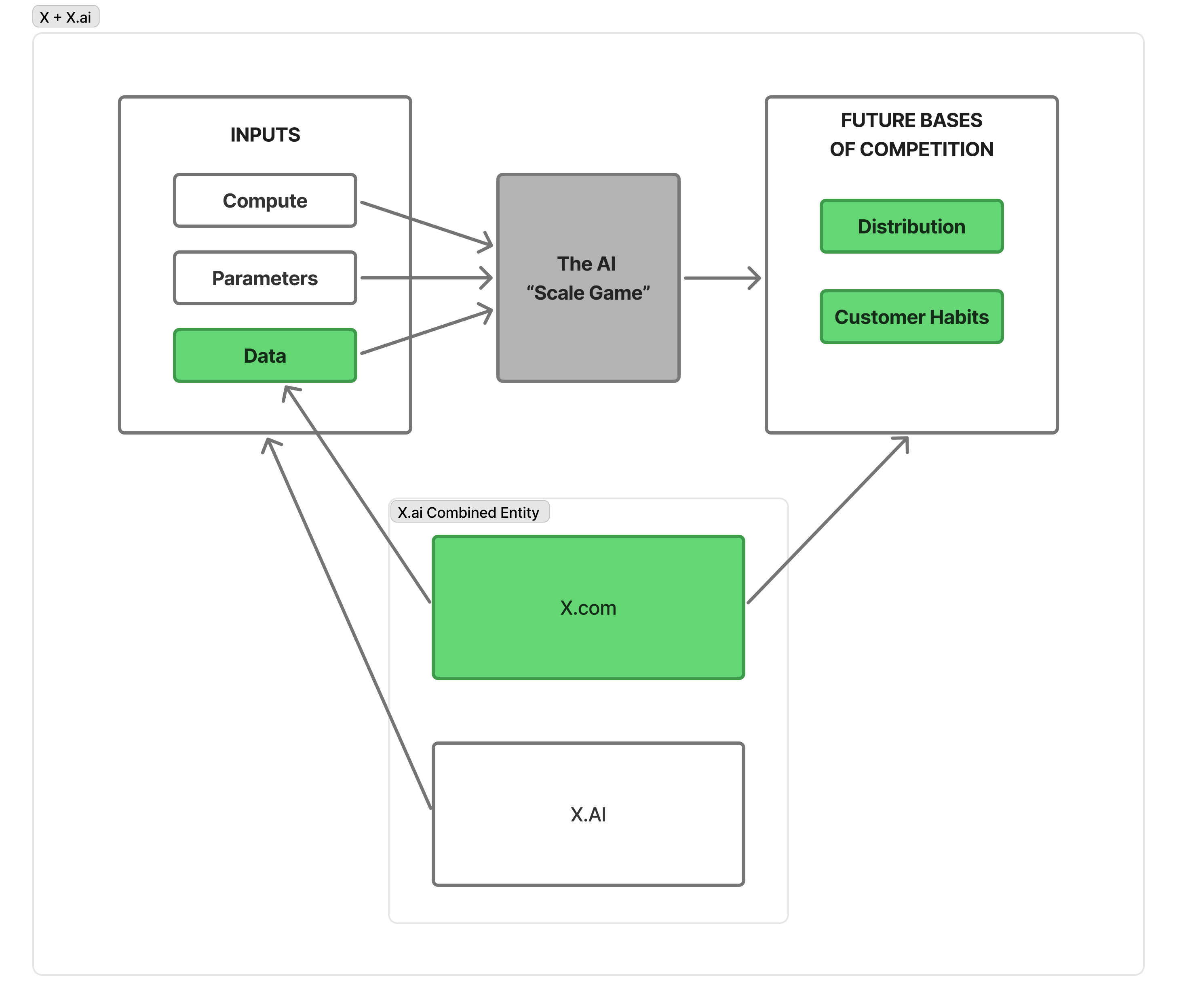
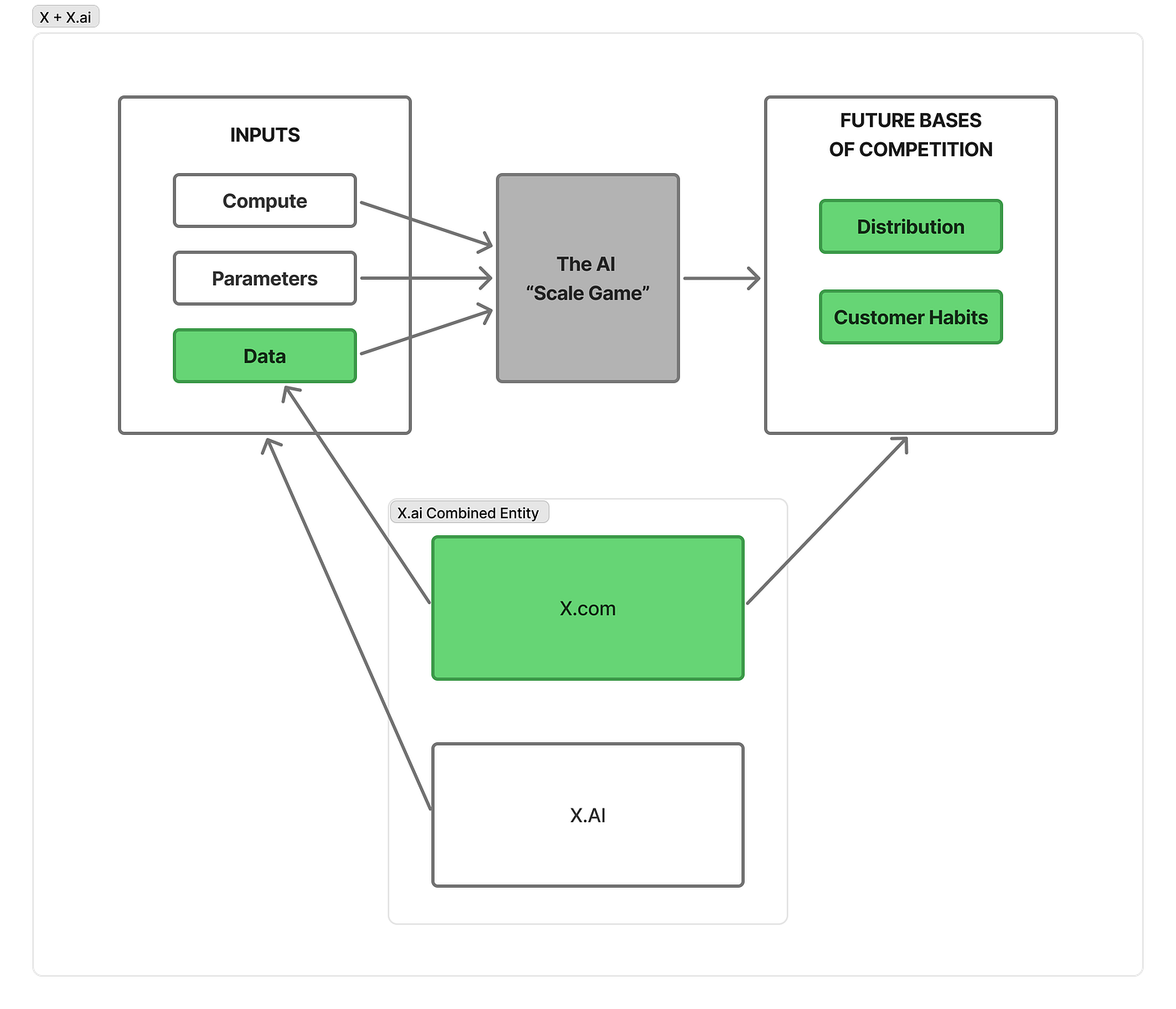
More recently, Elon started X.ai, an AI company very late to the AI chat game, trying to compete against OpenAI, Google, Meta, and other major competitors.
How do you compete against massively resourced and capable competitors in one of the most challenging arenas to win?
First, Elon identified the game he was playing with LLMs: the AI scale game. Essentially, the way to drive LLMs is quite simple just based on 3 primary drivers:
Compute
Parameters
Data
Elon proceeded to raise over $12B to compete for scale to build the biggest AI supercomputer (compute). Further, they went all in on execution because he knew time was critical.
Even more recently, x.AI announced another $20B raise and acquired the X/Twitter platform.
Why?
In an interview with Stratechery, Sam Altman (OpenAI’s CEO) suggested the future bases of competition would shift to distribution:
Elon is playing to win again, forcefully acquiring and driving the inputs for the LLM-scale game and securing distribution and exclusive access to X data from the X acquisition.
Playing to Win
If you were to ask your company’s leadership or team members, “How do we win?” would they know the answer? Would they all answer in the same way?
1. Identify The Game
If you want to win, you’ll need to know how. Hence, you have got to understand the rules of the game.
Market reality: What competitive landscape are we entering?
Player needs: What desires or problems are we addressing? Why are players playing your game vs. competitive alternatives?
Success metrics: How will we measure whether we've won?
Many studios never explicitly define these parameters. They create games based on team capabilities, personal passions, or market trends without truly understanding the strategic context. This is equivalent to stepping onto a field without knowing which sport you're playing.
2. Understand Points of Operational Leverage
Every game has specific bases of competition that critically determine success.
Further, all actions are not created equal. In every project, certain decisions and activities will have a disproportionate impact on your success potential:
Is your game's unique core gameplay loop the make-or-break factor?
What specific player experience will players play your game for and not others?
Will your marketing and user acquisition strategy determine success?
Does technical innovation set you apart?
Identifying the bases of competition and critical leverage points allows you to concentrate resources where they matter most.
3. Go All In
Half-measures rarely produce extraordinary results. Once you've identified your game and your leverage points, successful teams commit with unwavering focus:
Full alignment: Ensure everyone is fully aligned with how to win and that the strategy is fully communicated (a single email or Slack message isn’t enough!)
Resource allocation: Direct the majority of your budget and talent toward your highest-leverage activities
Decision velocity: Eliminate competing priorities that dilute focus
Strategic persistence: Maintain commitment through inevitable setbacks
Do it!: Fully commit and execute the required actions for your strategy - there is a huge difference between talking and doing
Today’s gaming landscape is littered with many dead bodies.
Are you ok with being the next dead body?
The only way to not look back with regret is if you give it your all and go All In.
Maximizing Chances for Success
What game are you playing?
How are you playing the game?
In today’s market, those who play to win don't just work harder—they work smarter by understanding exactly which game they're playing and what it takes to win.







